Forums

Find answers, ask questions, and connect with our
community all around the world.

Home Forum Omnis General Forum Defining row variables: variable pane vs $definefromsqlclass

  • Defining row variables: variable pane vs $definefromsqlclass

    Posted by Uwe Smidt on December 18, 2023 at 11:13 pm

    Dear $all,

    When the referred table class is fixed, I prefer to define a row variable in the variable pane by assigning a table class to the subtype field, instead of doing it with a line of code, as in

    lRow.$definefromsqlclass(‘taInvoices’).

    To my understanding, both ways should do the same thing.

    However, recently I keep on running into errors ‘unknown custom attribute’ when executing a method on lRow.$doThings – but only if it was defined using the variable pane.

    Bug or feature, or problem sitting in front of the computer?

    Regards

    Uwe

    Andreas Pfeiffer replied 2 years, 4 months ago 2 Members · 5 Replies
  • 5 Replies
  • Andreas Pfeiffer

    Administrator
    December 19, 2023 at 9:04 am

    Hi Uwe,

    When you run into that problem the debugger should stop and you ought to be able to see if the method exists in the Interface Manager. Is it possible that you used something like “Calculate lRow as lAnotherRow”. This also copies the definition of the other row variable.

    Best,

    Andreas

  • Uwe Smidt

    Member
    December 19, 2023 at 4:22 pm

    Hi Andreas,

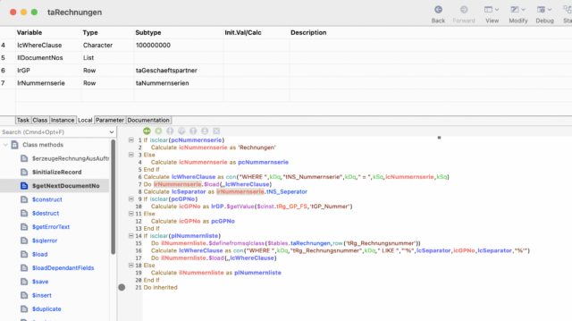
    I’ve enclosed a screenshot of the code editor (but without the error – it comes up only occasionally when debugging on other areas…). The errors come up with lrGP.

    No copying of definitions, but see yourself…:

    Best regards

    Uwe

    • Andreas Pfeiffer

      Administrator
      December 20, 2023 at 9:06 am

      Hi Uwe,

      Sorry. The picture does not show the error and the Interface Manager. So I do not know what to see there.

      However we found an issue that was similar in our fault database (ST/DB/1450) which is fixed for build 35439. So it should be fine in the latest Omnis Studio 11 Version.

      Best,

      Andreas

      • Uwe Smidt

        Member
        December 20, 2023 at 10:01 am

        Good morning Andreas,

        Sorry, the picture was only to show that there were no ‘copydefintions’…, but straight forward code. It is an occasional bug, so I cannot reproduce it right now. My build is newer than the fixed one, so it could be a new/different bug (or old problem sitting in front of the computer)…

        I’ll send you a screenie as soon as the problem reoccurs, but now that the bug knows that YOU are watching it, it will probably hide…

        Have a great week!

        Uwe

        • This reply was modified 2 years, 4 months ago by  Uwe Smidt.
        • Andreas Pfeiffer

          Administrator
          December 20, 2023 at 10:09 am

          Uwe,

          Most certainly!

          😂

          Best,

          Andreas

Log in to reply.